Hi,
The AP Isolation function only applies to devices on the Guest Wi-Fi. If you have added Ethernet (ETH) ports to the Guest network, this isolation will not be effective for those wired devices.
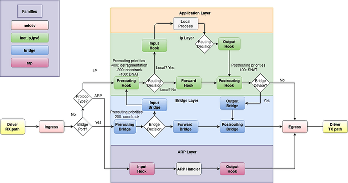
Furthermore, if you wish to implement isolation that includes Ethernet ports, you must manually add nft (nftables) rules to block forwarding at the bridge level, rather than at the IP level where firewall rules are typically created in Luci.
