Flint2 does not connect to internet after reboot

I have a GL-MT6000 router with firmware 4.6.4. The only applications I use are Adguard and I loaded the P910 s/w so I can use the USB port for my printer.

I use the Ethernet 1 WAN port to connect to my T-Mobile 5G Gateway.

Last week I decided to create a scheduled task to reboot my Flint2 on a weekly basis. Well I was surprised when it rebooted, as scheduled, and I lost internet connectivity. I rebooted again and still no joy. I disconnected and then re-connected the cable on the Ethernet 1 port and internet connectivity was restored.

I'd like to be able to re-boot my router without having to fiddle with a cable to get full functionality. Is this a bug or is it unique to my configuration? Does anyone have troubleshooting advice for this issue?

Regarding this issue, please PM me the syslog after it reboots and the Ethernet1 port does not work.

How about if the Flint 2 doesn't reboot but 'T-Mobile 5G Gateway' reboot?

When I click on your name I do not see the blue "Message" button. How do I PM you?


The WAN seems to work ok in the syslog which the PM me.

In this case, does Flint2 not have an internet connection?

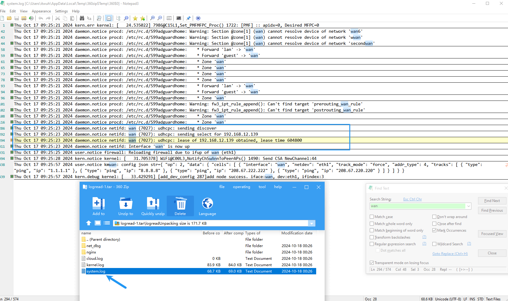
From logread-1, we can see that the WAN port is up and the connection with the primary router is normal (until the end of the log).

If possibly, try to upgrade to the firmware v4.7.0 beta without keep settings (The printer plugins will be lost).


The logread-2 we can see the WAN have been down and then up (Manual disconnection and reconnection you mentioned), but it always works.

Mine was doing same thing with a rj45 enclosure. Rebooting modem works fine but rebooting router no internet half the time.

It would usually get a ip, but some kind of dns issue where sites wouldnt load.

I have no issues with the tmobile box so far.

Where do I get v4.7.0b? When I enable preview version I only see v4.6.8.

Here: GL.iNet download center

I have a T-Mobile 5G Gateway as well and no issue with my Flint 2. I am using the Sagemcom Fast 5688W Gateway.

The only thing I did was using Hint Control app and disabled the WiFi's on the T-Mobile Gateway, since I only wanted the WiFi on the Flint 2. But I doubt that is the issue you're going with currently.

I noticed I had some issues with Internet Connections when IPv6 was enabled, so turned it off on the router... I know people on TMHI forums keep saying IPv6 needs to be enabled but I have not had any issue w/o it.

1 Like

I'm having the same issue with a fios modem
connectivity loss on auto reboot on the GL-MT6000 firmware 4.6.4
restarting the fios modem solves it

I installed v4.7.0b yesterday and have rebooted several times. So far the router has connected to my gateway each time.

Add interface restart or network restart few seconds after boot to your script. Or better, add a conditional ping that will only fire up the restart command when theres no internet detected.

Offtopic question: What Editor is that you use on that photo?

Notepad3 → Rizonesoft.com as written in the program taskbar :smile:

3 Likes

Offtopic, never heard Notepad3. I am using Notepad++

1 Like

Same thing, similar tool, whichever one suits you best :joy:

1 Like

This topic was automatically closed 180 days after the last reply. New replies are no longer allowed.